Use this tab to describe tables taking part in the Data Dictionary.
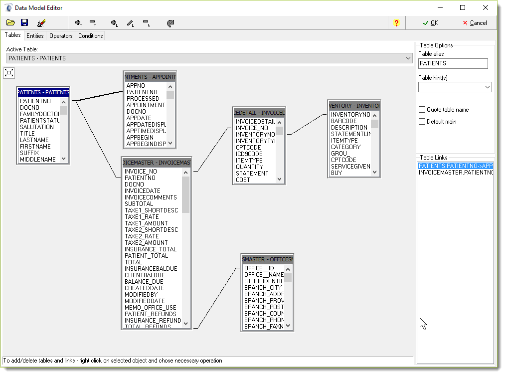
Tables lists show tables participating in the Data Dictionary. Right click it to add or delete a table. Clicking a table shows its properties in the right side of the
window.

The Data Dictionary editor allows you to create complex relationships such as those shown in the Patient_Insurance.dbs file found in Filopto reports folder.

Display name is a string meaning how the table name should be displayed for the end-user
Table alias is an alias for the table in generated SQL statements (optional but needed if you link the table more than once on different conditions).
Quote table name check box means if the table name should be put in double quotes in SQL statements; useful for table names including spaces and national characters.
Links list shows how tables will be joined in resulting queries (this is how you link tables together so you can get all information related to an item from more than one table). See the Join command in the Help file. Add... or Edit... buttons bring up the Edit Link dialog for new or existing data link.